Ankündigung

Einklappen
Keine Ankündigung bisher.

Jobs werden nicht abgearbeitet

Einklappen
Dieses Thema ist geschlossen.
X
X
 
  • Filter
  • Zeit
  • Anzeigen
Alles löschen
neue Beiträge

    Jobs werden nicht abgearbeitet

    Hallo,

    im laufe des Tages werden die Jobs im Job Status nicht mehr abgearbeitet (Siehe AKlicke auf die Grafik für eine vergrößerte Ansicht

Name: Fax.jpg
Ansichten: 1
Größe: 100,2 KB
ID: 10568).

    Was mir aufgefallen ist:

    Das CFG Log
    (8560) 15/12/17 10:52:09 - INFO: CfgData::FileExists(): status of file 'c:/programdata/ffums/fmsrv/cfg/omgatectrl.cfg' not accessible: 'No such file or directory'.
    (8560) 15/12/17 10:52:09 - INFO: File 'c:/programdata/ffums/fmsrv/cfg/omgatectrl.cfg' empty or no accessible.

    mfg
    Jones

    #2
    Wenn ich in die Dienste gehe und den OfficeMaster Messaging Server Dienst neu starte wird wieder alles komplett unr richtig abgearbeitet.

    mfg
    Jones

    Kommentar


      #3
      Jobs werden nicht abgearbeitet

      Hallo,

      die angegebene Fehlermeldung mit der fehlenden "omgatectrl.cfg" können Sie ignorieren. Eine solche Konfigurationsdatei wird nicht benötigt.

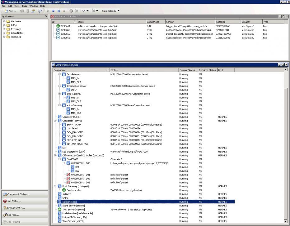
      In der angehangenen Grafik ist zu sehen, das viele Aufträge auf die Komponente SPLIT warten. Dies ist eine Basiskomponente, die immer laufen und funktionieren sollte.

      Wenn Sie diese Komponente split0 neustarten, ändert sich dann das Verhalten?

      Viele Grüße

      Marko Riebe

      Kommentar


        #4
        Hallo,

        wie genau kann ich die einzelne Komponente split0 neu starten?

        Dann werde ich das direkt ausprobieren.

        mfg
        Christian Breiter

        Kommentar


          #5
          Hy,

          heute morgen ist wieder alles stehen geblieben. Dieses mal sind mir im Log zwei Sachen aufgefallen.

          1. Im Log jcisdn0.0 ist ein Error 1280 "error starting D-Channel"
          2. Im Log omcums0.0 ist eine Warnung 5652 "DChannel::OnMsgLine(): ignoring unknown command ':event PRC_STARTED'.

          mfg
          Jones

          Kommentar


            #6
            Jobs werden nicht abgearbeitet

            Hallo,

            wenn ich mir das Bildschirmfoto anschaue, dann verarbeitet der OMCUMS0 Aufträge von einer OMG (also einer physisch vorhandenen Box). Die Logs des JCISDN sind also nicht von Belang. In einer der letzten Threads hieß es, dass die Aufträge auf eine Komponente vom Typ SPLIT warten.

            Nun noch einmal die Frage. Ändert sich beim Neustarten der Komponente SPLIT0 das Verhalten?

            Viele Grüße

            Marko Riebe

            PS: Die Komponente SPLIT0 ist standardmäßig ausgeblendet. Über dem Fenster des Komponentenstatus befindet sich der Filter für die Anzeige der Komponenten. Um den Splitter anzuzeigen, müssen "Basiskomponenten" angezeigt werden. Dies kann man mit diesen Filtern bewerkstelligen.

            Kommentar


              #7
              Hallo,

              sorry für die verspätete Antwort. Wenn ich die Komponente Split neu starte friert das ganze Programm ein und der Required Status zeigt ??? an (Siehe Anhang).

              Klicke auf die Grafik für eine vergrößerte Ansicht

Name: MSC.jpg
Ansichten: 1
Größe: 95,4 KB
ID: 10387

              mfg
              Christian Breiter

              Kommentar


                #8
                Hallo,

                ich fürchte, dieses Problem kann auf diesem Weg leider nicht gelöst werden, da einzelne Auftragsdateien etc. analysiert werden müssten. In einem solchen Fall kann leider nur die Ferrari electronic Hotline weiterhelfen.

                Viele Grüße

                Marko Riebe

                Kommentar

                Lädt...
                X